Projected Service Account Token
배경
저희 팀은 중앙 집중식 데이터 관리 팀으로, Keycloak과 데이터 업로드 서비스를 포함한 핵심 인프라를 운영하고 있습니다. 각 서비스는 Kubernetes Pod로 운용되며 네임스페이스로 팀을 구분하고 있습니다.
기존 인증 흐름
기존의 서비스 간 인증 흐름은 아래와 같습니다.
- File Service 등 다른 팀의 서비스가 Keycloak에 Client ID / Client Secret으로 토큰을 요청합니다.
- 발급된 access_token을 가지고 Cloud Manage Service에 파일 업로드를 요청합니다.
- Cloud Manage Service는 Keycloak에 토큰을 검증(introspect)하고, 정상이면 S3에 업로드합니다.
sequenceDiagram
participant A as File Service <br> (Other Team)
participant kc as Keycloak
participant C as Cloud Manage Service
participant D as Cloud Storage
A ->> kc: GET /token <br> w/ (Client ID / Client Secret)
kc -->> A: access token
A ->> C: POST /upload <br> w/ ACCESS_TOKEN
C ->> kc: /token/introspect <br> for validating token
kc -->> C: return
C ->> D: POST /upload (file upload)
D -->> C: upload complete
C --) A: 201 return (async)
무엇이 문제였나?
얼핏 보면 문제없어 보이지만, 실제로는 아래와 같이 각각의 Service가 서로 다른 네임스페이스에 있음에도 불구하고 동일한 Client ID / Secret을 공유하고 있었습니다. (물론 Client를 어떻게 정의하냐에 따라 다르겠지만 엄연히 서비스 역할이 전혀 다른만큼 네임스페이스를 보지않더라도 별도의 클라이언트로 보는 것이 바람직합니다. )
서비스마다 별도의 Client와 Secret을 발급한다면 만에하나 시크릿이 유출 되더라도 피해 반경 최소화(Minimizing the Blast Radius)을 최소화 할 수 있습니다. 하지만 서비스가 늘어날수록 시크릿 관리 부담이 선형으로 증가합니다. 인력이 부족한 SRE팀 입장에서는 받아들이기 어려운 방식이였습니다.
graph LR
A[File Service] --> |GET /token <br> w/ Client ID and Secret| K[keycloak]
B[Operator Service] --> |GET /token <br> w/ Client ID and Secret| K[keycloak]
C[Scheduler Service] --> |GET /token <br> w/ Client ID and Secret| K[keycloak]
Workload Identity 개념의 부상
결국 해결해야 할 근본 문제는 클라이언트별 인증을 수행할 시크릿이 탈취되었을 때 피해 범위를 최소화하는 것입니다. 하지만 파드 스스로를 플랫폼 레벨에서 증명할 수 있다면? 그렇다면 우리는 별도의 시크릿이 필요없어집니다. 서비스가 증가함에따라 Keycloak에 접근하는 Client들이 늘어나더라도 애초에 취급하는 시크릿이 존재하지 않기 때문에 관리 비용은 크게 증가하지 않습니다.
다행히도 이미 클라우드 벤더들이 이 문제를 먼저 풀었습니다. AWS의 IRSA, GCP의 Workload Identity, Azure의 Workload Identity for AKS가 대표적입니다. 이들의 공통 아이디어는 Kubernetes Service Account 토큰을 OIDC federation으로 신뢰하는 것입니다. 더 쉽게 말하면 별도의 시크릿을 사용하는대신 파드에 종속된 Service Account Token을 사용하자는 것입니다.
구체적으로 Kubernetes 1.20+에서 안정화된 Service Account Token Volume Projection이 핵심입니다.
- audience 지정 가능: 특정 서비스(Keycloak realm)에만 유효한 토큰 발급
- expiration 지정 가능: 최소 600초(10분), 최대 3600초(1시간)
- kubelet 자동 갱신: 만료 80% 시점에 파일이 자동으로 교체됨. 사람이 개입할 필요 없음
즉, Kubernetes 자체가 단기 수명의 audience-bound 토큰을 발급하는 OIDC Provider로 동작하고, 이를 Keycloak이 신뢰하는 외부 IdP로 등록하는 구조입니다.
키클락 설정
1. Identity provider 추가
2026년 1월 기준 아직 Preview 단계이지만, Keycloak은 Kubernetes SA 토큰 기반 인증을 지원하기 시작했습니다. Keycloak 서버 기동 시 feature flag를 활성화하면 Identity Providers 목록에 Kubernetes가 나타납니다.(--features=preview 또는 --features=kubernetes로 활성화 할 수 있습니다. )
Kubernetes service accounts trust relationship provider is Preview and is not fully supported. This feature is disabled by default. To enable start the server with
--features=previewor--features=kuberneteshttps://www.keycloak.org/2026/01/federated-client-authentication
1
2
3
# Keycloak StatefulSet env
- name: KC_FEATURES
value: "client-auth-federated,kubernetes-service-accounts"
활성화 할 경우 아래와 같이 Identity providers로서 Kubernetes를 선택할 수 있게됩니다.
Identity Providers → Add provider → Kubernetes를 선택하고 Kubernetes Issuer URL을 입력합니다. Keycloak이 동일 클러스터 내 파드로 존재하기 때문에 FQDN으로 접근 가능합니다.
1
Kubernetes Issuer URL: https://kubernetes.default.svc.cluster.local
주의: Keycloak의 issuer URL과 SA 토큰의
aud클레임이 정확히 일치해야 합니다. HTTP/HTTPS, trailing slash 등 한 글자도 다르면Invalid token audience에러가 발생합니다.
2. Client 설정
각 클라이언트(서비스)에 대해 아래와 같이 설정합니다.
General settings
- Client ID:
system:serviceaccount:<namespace>:<serviceaccount> - Client authentication :
ON - Service account roles : Check
Credentials
- Client Authenticator:
Signed JWT - Federated - Identity Provider:
kubernetes - Federated Subject:
system:serviceaccount:<namespace>:<serviceaccount>
3. Authentication Flow
기존 realms의 경우 client authentication flow에 Signed JWT - Federated를 Alternative 실행 단계로 추가해야 합니다. Built-in flow는 수정이 불가하므로 기존 flow를 복제한 뒤 수정해야 합니다.
파드 설정
File Service의 Deployment에 SA 토큰을 볼륨으로 마운트합니다.
1
2
3
4
5
6
7
8
9
10
11
12
13
14
15
16
17
18
19
20
21
22
23
24
25
26
27
28
29
30
31
32
33
34
35
36
apiVersion: apps/v1
kind: Deployment
metadata:
name: file-service
namespace: dev-file-manage-team
spec:
replicas: 1
selector:
matchLabels:
app: file-service
template:
spec:
serviceAccountName: sa-file-service
volumes:
- name: kc-token
projected:
sources:
- serviceAccountToken:
# Keycloak Realm URL을 audience로 설정 (issuer URL과 정확히 일치해야 함)
audience: "https://<YOUR_KEYCLOAK_URL>/realms/master"
expirationSeconds: 600
path: keycloak-token
containers:
- name: app
image: <YOUR_IMAGE>
volumeMounts:
- name: kc-token
mountPath: /var/run/secrets/tokens
readOnly: true
env:
- name: KC_TOKEN_URL
value: "https://<YOUR_KEYCLOAK_URL>/realms/master/protocol/openid-connect/token"
- name: KC_CLIENT_ID
value: "system:serviceaccount:dev-file-manage-team:sa-file-service"
- name: SA_TOKEN_PATH
value: "/var/run/secrets/tokens/keycloak-token"
네임스페이스와 SA의 관계에서 주의할 점: Pod는 자신과 같은 네임스페이스의 SA만 serviceAccountName으로 참조할 수 있습니다. 다른 네임스페이스의 SA를 직접 참조하는 방법은 없습니다. SA는 반드시 Pod와 동일한 네임스페이스에 생성해야 합니다.
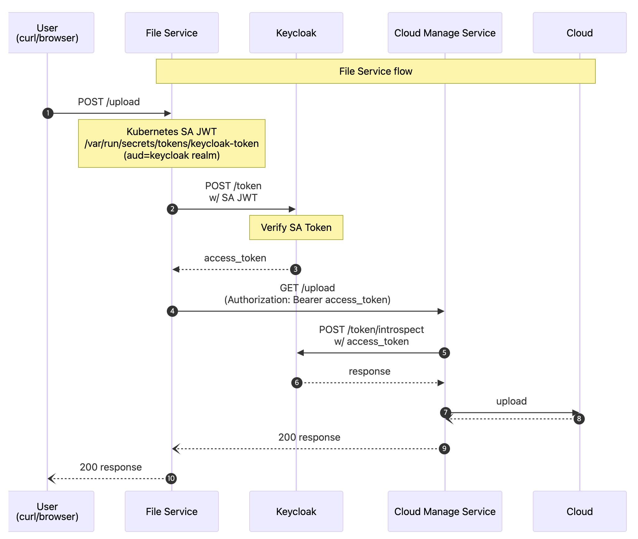
전체 인증 흐름
sequenceDiagram
autonumber
participant U as User <br> (curl/browser)
participant A as File Service
participant KC as Keycloak
participant CMS as Cloud Manage Service
participant CL as Cloud
Note over A,CL: File Service flow
U->>A: POST /upload
NOTE over A: Kubernetes SA JWT <br> /var/run/secrets/tokens/keycloak-token <br> (aud=keycloak realm)
A->>KC: POST /token <br> w/ SA JWT
NOTE over KC: Verify SA Token
KC-->>A: access_token
A->>CMS: GET /upload <br> (Authorization: Bearer access_token)
CMS ->> KC : POST /token/introspect <br> w/ access_token
KC -->> CMS: response
CMS ->> CL : upload
CL --) CMS :
CMS--)A: 200 response
A--)U: 200 response
Keycloak의 SA 토큰 검증 과정
Keycloak이 SA JWT를 검증하는 순서는 아래와 같습니다.
- JWT payload의
iss클레임을 확인합니다. (https://kubernetes.default.svc.cluster.local) <iss>/.well-known/openid-configuration으로 OIDC discovery를 조회합니다.- 응답에서
jwks_uri를 얻어 JWKS(공개키 목록)를 가져옵니다. - JWT 헤더의
kid와 일치하는 공개키를 찾아 서명을 검증합니다. aud,sub,exp등 클레임을 검증하고access_token을 발급합니다.
요청을 받은 FileSystem은 Keycloak에게 Service Account Token을 Body에 담아 Cloud Manage Service에 접근하기 위한 access_token을 요청합니다. 이때 Service Account Token을 파드에 주입하기 위한 방법은 다음과 같습니다.
- KC_TOKEN_URL: 토큰을 요청하기 위한 Keycloak 엔드포인트입니다.
- KC_CLIENT_ID: 요청한 클라이언트가 어떤지 지정해줍니다.
- SA_TOKEN_PATH : File Service 파드가 Keycloak 에게 토큰을 요청시 Service Account JWT를 알아야함으로 경로를 환경변수로 지정해줍니다.
1
2
3
4
5
6
7
8
9
10
11
12
13
14
15
16
17
18
19
20
21
22
23
24
25
26
27
28
29
30
31
32
33
34
35
36
37
38
39
40
41
42
43
44
45
46
47
48
apiVersion: apps/v1
kind: Deployment
metadata:
name: fileSystem
namespace: dev-file-manage-team
spec:
replicas: 1
selector:
matchLabels:
app: fileSystem
template:
metadata:
labels:
app: fileSystem
spec:
serviceAccountName: sa-fileSystem
volumes:
- name: kc-token
projected:
sources:
- serviceAccountToken:
# Set Keycloak Realm Issuer URL as audience (required)
audience: "https://<YOUR_KEYCLOAK_URL>/realms/master"
# Token expiration time in seconds. Recommended: 600 seconds (10 minutes)
expirationSeconds: 600
# File path within the volume
path: keycloak-token
containers:
- name: app
image: <YOUR_IMAGE>
imagePullPolicy: "Always"
volumeMounts:
- name: kc-token
mountPath: /var/run/secrets/tokens
readOnly: true
env:
# Keycloak token endpoint
- name: KC_TOKEN_URL
value: "https://<YOUR_KEYCLOAK_URL>/realms/master/protocol/openid-connect/token"
# Keycloak Client ID for this Pod
- name: KC_CLIENT_ID
value: "system:serviceaccount:dev-file-manage-team:sa-fileSystem"
# SA Token file path
- name: SA_TOKEN_PATH
value: "/var/run/secrets/tokens/keycloak-token"
애플리케이션 코드 (File Service)
1
2
3
4
5
6
7
8
9
10
11
12
13
14
15
16
17
18
19
20
...
// Request an access token from Keycloak
async function getKeycloakToken() {
const saToken = readSAToken();
const body = new URLSearchParams({
grant_type: GRANT_TYPE,
client_id: KC_CLIENT_ID,
client_assertion_type: CLIENT_ASSERTION_TYPE,
client_assertion: saToken,
});
const res = await fetch(KC_TOKEN_URL, {
method: "POST",
headers: { "Content-Type": "application/x-www-form-urlencoded" },
body: body.toString(),
});
...
}
1
2
3
4
5
6
curl --location 'https://<YOUR_KEYCLOAK_URL>/realms/master/protocol/openid-connect/token' \
--header 'Content-Type: application/x-www-form-urlencoded' \
--data-urlencode 'grant_type=client_credentials' \
--data-urlencode 'client_assertion_type=urn:ietf:params:oauth:client-assertion-type:jwt-bearer' \
--data-urlencode 'client_assertion=eyJhbs....cTUKw80sRw' \
--data-urlencode 'client_id=system:serviceaccount:dev-file-manage-team:sa-fileSystem'
실제로 Keycloak이 받을 SA JWT 토큰은 아래와 같습니다.
1
2
3
4
5
6
7
8
9
10
11
12
13
14
15
16
17
18
19
20
21
22
23
24
25
26
27
28
29
30
31
32
33
// Header
{
"alg": "RS256",
"kid": "9k0R1cjNEVMbke7q2qmpGo9D6kG4_-IlYERu2u99spM"
}
// Payload
{
"aud": [
"https://<YOUR_KEYCLOAK_URL>/realms/master"
],
"exp": 1772266046,
"iat": 1772265446,
"iss": "https://kubernetes.default.svc.cluster.local",
"jti": "c16c0249-2f79-487b-aee1-f4531ae34326",
"kubernetes.io": {
"namespace": "ns-a",
"node": {
"name": "raspberrypi",
"uid": "bedaaeaf-a6ae-4849-949c-23535529639f"
},
"pod": {
"name": "client-a-7c6d6ff75d-mqd5z",
"uid": "c719ef40-0581-4410-bb70-ba8d7a15b4ea"
},
"serviceaccount": {
"name": "sa-fileSystem",
"uid": "34c6a96d-7edc-45aa-967c-02b2b40f5f53"
}
},
"nbf": 1772265446,
"sub": "system:serviceaccount:dev-file-manage-team:sa-fileSystem"
}
Keycloak은 SA JWT payload의 iss(issuer) 클레임을 기준으로 OIDC discovery를 조회합니다.
1
GET https://<issuer>/.well-known/openid-configuration
SA 토큰의 발급자는 Kubernetes이므로 issuer는 https://kubernetes.default.svc.cluster.local이 됩니다. Keycloak이 동일 클러스터 내 파드로 존재하기 때문에 이 FQDN으로 직접 접근할 수 있습니다.
OIDC discovery 응답에서 jwks_uri를 얻고, 해당 엔드포인트에서 JWKS(공개키 목록)를 가져옵니다. 이후 SA JWT 헤더의 kid와 일치하는 공개키를 찾아 서명을 검증하고, 검증이 통과되면 access_token을 발급합니다.
1
iss 확인 → OIDC discovery → jwks_uri 획득 → JWKS 조회 → kid 매칭 → 서명 검증 → access_token 발급
Cloud Manage Service의 인가 처리
Cloud Manage Service는 토큰을 introspect하여 client_id를 확인하고, 경로별 접근 권한을 검사합니다.
1
2
3
4
5
function isAllowedForPath(pathname, clientId) {
if (pathname === "/upload") return clientId === CLIENT_FILE_SERVICE;
if (pathname === "/batch") return clientId === CLIENT_OPERATOR_SERVICE;
return false;
}
| Client | 허용경로 |
|---|---|
system:serviceaccount:dev-file-manage-team:sa-file-service | POST /upload |
system:serviceaccount:dev-operator-team:sa-operator-service | POST /batch |
File Service가 /batch를 시도하면 403 Forbidden이 반환됩니다. 토큰이 유효하더라도, 어떤 서비스에서 발급된 토큰인지에 따라 접근 가능한 API가 제한됩니다.
실습
위의 과정을 직접 체험해볼 수 있도록 Helm Chart와 데모 애플리케이션을 만들었습니다. kind 클러스터 위에서 단 3줄의 명령어로 전체 흐름을 실행해볼 수 있습니다.
👉 https://github.com/hyeonjae1122/keycloak-preview-playground
1
2
3
4
5
6
7
8
# kind 클러스터 생성
kind create cluster --config kind-config.yaml --name keycloak-cluster
# 설치
helm upgrade --install keycloak-preview ./helm
# 키클락 세팅
./keycloak-setup.sh http://localhost:30080 master admin changeme
1) kind 클러스터 생성 화면
1
kubectl get pods -A
2) 설치
1
helm upgrade --install keycloak-preview ./helm
3) Keycloak 세팅
TestRealm을 생성하고 client 및 Identity Provider를 생성합니다.
1
./keycloak-setup.sh http://localhost:30080 Test admin changeme
4) 테스트
- File Service(30083 포트)에
POST /upload요청합니다.
1
curl -X GET http://localhost:30083/upload
POST /uploadAPI는 File Service에게 허용된 API이므로 응답이 성공합니다.
1
2
3
4
5
6
7
8
9
{
"client": "system:serviceaccount:dev-file-manage-team:sa-file-service",
"cloudManagerService": {
"ok": true,
"path": "/upload",
"client_id": "system:serviceaccount:dev-file-manage-team:sa-file-service",
"message": "Mock upload API accepted"
}
}
POST /batchAPI는 File Service에게 허용된 API가 아니므로 에러를 반환합니다.
1
2
3
4
{
"client": "system:serviceaccount:dev-file-manage-team:sa-file-service",
"error": "Service error 403: {\"error\":\"Forbidden\",\"path\":\"/batch\",\"client_id\":\"system:serviceaccount:dev-file-manage-team:sa-file-service\"}"
}
- Operator Service(30082 포트)에
POST /batch요청합니다.
1
curl -X GET http://localhost:30082/batch
POST /batchAPI는 Operator Service에게 허용된 API이므로 정상응답을 반환합니다.
1
2
3
4
5
6
7
8
9
{
"client": "system:serviceaccount:dev-operator-team:sa-operator-service",
"cloudManagerService": {
"ok": true,
"path": "/batch",
"client_id": "system:serviceaccount:dev-operator-team:sa-operator-service",
"message": "Mock batch delete API accepted"
}
}
POST /uploadAPI는 Operator Service에게 허용된 API가 아니므로 에러를 반환합니다.
1
2
3
4
{
"client": "system:serviceaccount:dev-operator-team:sa-operator-service",
"error": "Service error 403: {\"error\":\"Forbidden\",\"path\":\"/upload\",\"client_id\":\"system:serviceaccount:dev-operator-team:sa-operator-service\"}"
}










