[Cilium Study 1기 by Gasida] Networking 요약-2 + 도전과제2 GENEVE 모드 확인
실습환경
먼저 위와 같이 k8s-ctr(control-plane), k8s-w1(worker-node 1), k8s-w0(worker-node 2), router를 가상 머신으로 배포한다. k8s-w0(192.168.20.0/24)는 보는 바와 같이 컨트롤 플레인(192.168.10.0/24)과 다른 네트워크 대역에 배치된다.
eth1과 eth2는 각각 게이트웨이 역할을 하며 서로 다른 대역의 네트워크와 통신하기 위해 존재한다.
배포파일 및 배포
1
2
3
4
5
mkdir cilium-lab && cd cilium-lab
curl -O https://raw.githubusercontent.com/gasida/vagrant-lab/refs/heads/main/cilium-study/4w/Vagrantfile
vagrant up
배포 후 확인
1
2
3
4
5
6
# k9s 설치되어 있음
CLI_ARCH=amd64
if [ "$(uname -m)" = "aarch64" ]; then CLI_ARCH=arm64; fi
wget https://github.com/derailed/k9s/releases/latest/download/k9s_linux_${CLI_ARCH}.deb -O /tmp/k9s_linux_${CLI_ARCH}.deb
apt install /tmp/k9s_linux_${CLI_ARCH}.deb
k9s # node/pod 정보 확인 - metrics-server 설치되어 있어서, cpu/mem 확인 가능
podCIDR 확인
1
kubectl get ciliumnode -o json | grep podCIDRs -A2
Router 인터페이스 정보 확인
1
ip -br -c -4 addr
k8s-ctr(192.168.10.100) 및 k8s-w1(192.168.10.101)과 같이 192.168.10.0/24 대역이 192.168.20.0/24와 통신하기 위해서는 eth1(192.168.10.200)의 static routing으로 통신한다. 
-set routingMode=native –set autoDirectNodeRoutes=true 동작이해
--set autoDirectNodeRoutes=true의 의미는 같은 네트워크 대역에 있는 podCIDR만 static으로 추가된다.
노드별 podCIDR
172.20.0.0/24(k8s-ctr) -192.168.10.0/24대역172.20.1.0/24(k8s-w1) -192.168.10.0/24대역172.20.2.0/24(k8s-w0) -192.168.20.0/24대역
k8s-ctr
k8s-w1
k8s-ctr과 k8s-w1의 라우팅 정보를 보면 192.168.10.0/24 대역이 아닌 k8s-w0(192.168.20.0/24)노드의 podCIDR(172.20.2.0/24)는 찾아볼 수 없다.
그렇다면 통신을 확인해보자.
1
2
3
# 통신 확인
ping -c 1 10.10.1.200 # router loop1
ping -c 1 192.168.20.100 # k8s-w0 eth1
당연히 k8s-w0의 노드 IP(192.168.20.100)로는 통신이 가능하다. 하지만 노드 상의 파드간 통신은 서로 다른 대역끼리 불가능한 상태다.
Native Routing Mode
네이티브 라우팅 모드 실습을 위해 샘플애플리케이션 배포한다.
1
2
3
4
5
6
7
8
9
10
11
12
13
14
15
16
17
18
19
20
21
22
23
24
25
26
27
28
29
30
31
32
33
34
35
36
37
38
39
40
41
42
43
44
45
46
47
48
49
50
51
52
53
54
55
56
57
58
59
60
61
62
63
64
65
cat << EOF | kubectl apply -f -
apiVersion: apps/v1
kind: Deployment
metadata:
name: webpod
spec:
replicas: 3
selector:
matchLabels:
app: webpod
template:
metadata:
labels:
app: webpod
spec:
affinity:
podAntiAffinity:
requiredDuringSchedulingIgnoredDuringExecution:
- labelSelector:
matchExpressions:
- key: app
operator: In
values:
- sample-app
topologyKey: "kubernetes.io/hostname"
containers:
- name: webpod
image: traefik/whoami
ports:
- containerPort: 80
---
apiVersion: v1
kind: Service
metadata:
name: webpod
labels:
app: webpod
spec:
selector:
app: webpod
ports:
- protocol: TCP
port: 80
targetPort: 80
type: ClusterIP
EOF
# k8s-ctr 노드에 curl-pod 파드 배포
cat <<EOF | kubectl apply -f -
apiVersion: v1
kind: Pod
metadata:
name: curl-pod
labels:
app: curl
spec:
nodeName: k8s-ctr
containers:
- name: curl
image: nicolaka/netshoot
command: ["tail"]
args: ["-f", "/dev/null"]
terminationGracePeriodSeconds: 0
EOF
배포 확인
1
2
3
4
5
6
7
8
9
10
11
12
13
14
15
16
17
18
19
20
21
22
23
24
# 배포 확인
kubectl get deploy,svc,ep webpod -owide
kubectl get endpointslices -l app=webpod
kubectl get ciliumendpoints # IP 확인
#
kubectl exec -n kube-system ds/cilium -- cilium-dbg ip list
kubectl exec -n kube-system ds/cilium -- cilium-dbg endpoint list
kubectl exec -n kube-system ds/cilium -- cilium-dbg service list
kubectl exec -n kube-system ds/cilium -- cilium-dbg bpf lb list
kubectl exec -n kube-system ds/cilium -- cilium-dbg bpf lb list | grep 10.96.32.212
kubectl exec -n kube-system ds/cilium -- cilium-dbg bpf nat list
# map
kubectl exec -n kube-system ds/cilium -- cilium-dbg map list | grep -v '0 0'
kubectl exec -n kube-system ds/cilium -- cilium-dbg map get cilium_lb4_services_v2
kubectl exec -n kube-system ds/cilium -- cilium-dbg map get cilium_lb4_services_v2 | grep 10.96.32.212
kubectl exec -n kube-system ds/cilium -- cilium-dbg map get cilium_lb4_backends_v3
kubectl exec -n kube-system ds/cilium -- cilium-dbg map get cilium_lb4_reverse_nat
kubectl exec -n kube-system ds/cilium -- cilium-dbg map get cilium_ipcache_v2
통신확인을 해보자. 서로 다른 대역에 있는 파드간 통신을 해결하기 위해서는 어떻게 해야할까?
문제 확인
아래의 명령어로 반복접근을 실시해보자.
1
2
3
# 통신 확인 : 문제 확인
kubectl exec -it curl-pod -- curl webpod | grep Hostname
kubectl exec -it curl-pod -- sh -c 'while true; do curl -s --connect-timeout 1 webpod | grep Hostname; echo "---" ; sleep 1; done'
아래와 같이 서로 다른 네트워크 대역의 파드는 통신이 되지 않는것 을 볼 수 있다.(되는 파드는 Hostname에 정확히 파드이름이 뜨는 것을 확인가능)
그러면 이제 k8s-w0노드에 배포된 webpod 파드로 curl요청을 날려보자.
1
2
3
4
5
6
7
8
9
10
# k8s-w0 노드에 배포된 webpod 파드 IP 지정
export WEBPOD=$(kubectl get pod -l app=webpod --field-selector spec.nodeName=k8s-w0 -o jsonpath='{.items[0].status.podIP}')
echo $WEBPOD
# 신규 터미널 [router]
tcpdump -i any icmp -nn
#
kubectl exec -it curl-pod -- ping -c 2 -w 1 -W 1 $WEBPOD
k8s-ctr의 파드는 우측 상단의 빨간 네모에서 보는 것처럼 IP주소는 172.20.0.106이며 k8s-w0 파드의 172.20.2.26로 요청을 보내고 있다. eth1로 요청이 들어왔는데 eth2로 보내야하지만 eth0(10.0.0.2)으로 보내고 있다. 
결국 router 머신의 라우트 정보에 그 어디에도 172.20.2.26을 알 수 있는 정보가 없다. 따라서 default 라우트에 매치가 됨으로 eth0으로 빠져 나가는 것을 확인할 수 있다. 당연히 라우터는 podCIDR의 정보를 알리가 없다.
아래 명령어로 트래픽 경로를 유추 할 수 있다. (eth0으로 빠져나가는 것을 확인)
1
ip route get 172.20.2.26
허블에서도 확인해보자.
1
2
3
4
5
6
7
8
9
10
11
12
13
14
15
16
17
#
kubectl exec -it curl-pod -- sh -c 'while true; do curl -s --connect-timeout 1 webpod | grep Hostname; echo "---" ; sleep 1; done'
# 신규 터미널 [router]
tcpdump -i any tcp port 80 -nn
# hubble 확인
# hubble ui 웹 접속 주소 확인 : default 네임스페이스 확인
NODEIP=$(ip -4 addr show eth1 | grep -oP '(?<=inet\s)\d+(\.\d+){3}')
echo -e "http://$NODEIP:30003"
# hubble relay 포트 포워딩 실행
cilium hubble port-forward&
hubble status
# flow log 모니터링
hubble observe -f --protocol tcp --pod curl-pod
hubble에서 확인해보면 k8s-w0의 경우 TCP Flags: SYN이외에 아무런 응답이 없는 것을 확인 할 수 있다.
(허블을 관측하는 순간 아래와 같이 k8s-w0노드가 이용할 수 없다고 뜨기도 함)
결국 해결 방안은 두가지 방법이 있음.
- 라우팅 설정 - 수동 또는 자동 BGP
- Overlay Network
Overlay Network (Encapsulation) mode
Overlay Network에는 두가지 모드가 있음
- VXLAN(default) : 8472/UDP
- Geneve : 6081/UDP
기본적으로는 위 두가지 모드는 활성화 되어 있지는 않다. 별도로 세팅을 해보자.
1
2
3
4
5
# [커널 구성 옵션] Requirements for Tunneling and Routing
grep -E 'CONFIG_VXLAN=y|CONFIG_VXLAN=m|CONFIG_GENEVE=y|CONFIG_GENEVE=m|CONFIG_FIB_RULES=y' /boot/config-$(uname -r)
CONFIG_FIB_RULES=y # 커널에 내장됨
CONFIG_VXLAN=m # 모듈로 컴파일됨 → 커널에 로드해서 사용
CONFIG_GENEVE=m # 모듈로 컴파일됨 → 커널에 로드해서 사용
사용하기 위해 커널 로드
1
2
3
4
# 커널 로드
lsmod | grep -E 'vxlan|geneve'
modprobe vxlan # modprobe geneve
lsmod | grep -E 'vxlan|geneve'
1
2
3
4
5
6
# k8s-w1 노드에 배포된 webpod 파드 IP 지정
export WEBPOD1=$(kubectl get pod -l app=webpod --field-selector spec.nodeName=k8s-w1 -o jsonpath='{.items[0].status.podIP}')
echo $WEBPOD1
# 반복 ping 실행해두기
kubectl exec -it curl-pod -- ping $WEBPOD1
1
2
3
4
5
6
# 업그레이드
helm upgrade cilium cilium/cilium --namespace kube-system --version 1.18.0 --reuse-values \
--set routingMode=tunnel --set tunnelProtocol=vxlan \
--set autoDirectNodeRoutes=false --set installNoConntrackIptablesRules=false
kubectl rollout restart -n kube-system ds/cilium
1
2
3
4
5
cilium features status
cilium features status | grep datapath_network
kubectl exec -it -n kube-system ds/cilium -- cilium status | grep ^Routing
cilium config view | grep tunnel
1
2
3
4
5
6
# cilium_vxlan 확인
ip -c addr show dev cilium_vxlan
for i in w1 w0 ; do echo ">> node : k8s-$i <<"; sshpass -p 'vagrant' ssh vagrant@k8s-$i ip -c addr show dev cilium_vxlan ; echo; done
# 라우팅 정보 확인 : k8s node 간 다른 네트워크 대역에 있더라도, 파드의 네트워크 대역 정보가 라우팅에 올라왔다!
ip -c route | grep cilium_host
다른 네트워크 대역에 있는 노드와 통신할때는 오버레이 하기 위한 새로운 인터페이스가 생성되었다. 
라우팅 정보를 보면 172.20.0.0/24, 172.20.1.0/24, 172.20.2.0/24가 모두 올라온 것을 확인 할 수 있다. 
1
2
3
4
5
6
7
8
9
10
11
12
13
14
15
16
17
18
19
20
21
22
23
24
25
26
27
28
ip route get 172.20.1.10
ip route get 172.20.2.10
for i in w1 w0 ; do echo ">> node : k8s-$i <<"; sshpass -p 'vagrant' ssh vagrant@k8s-$i ip -c route | grep cilium_host ; echo; done
# cilium 파드 이름 지정
export CILIUMPOD0=$(kubectl get -l k8s-app=cilium pods -n kube-system --field-selector spec.nodeName=k8s-ctr -o jsonpath='{.items[0].metadata.name}')
export CILIUMPOD1=$(kubectl get -l k8s-app=cilium pods -n kube-system --field-selector spec.nodeName=k8s-w1 -o jsonpath='{.items[0].metadata.name}')
export CILIUMPOD2=$(kubectl get -l k8s-app=cilium pods -n kube-system --field-selector spec.nodeName=k8s-w0 -o jsonpath='{.items[0].metadata.name}')
echo $CILIUMPOD0 $CILIUMPOD1 $CILIUMPOD2
# router 역할 IP 확인
kubectl exec -it $CILIUMPOD0 -n kube-system -c cilium-agent -- cilium status --all-addresses | grep router
kubectl exec -it $CILIUMPOD1 -n kube-system -c cilium-agent -- cilium status --all-addresses | grep router
kubectl exec -it $CILIUMPOD2 -n kube-system -c cilium-agent -- cilium status --all-addresses | grep router
#
kubectl exec -n kube-system ds/cilium -- cilium-dbg bpf ipcache list
kubectl exec -n kube-system $CILIUMPOD0 -- cilium-dbg bpf ipcache list
kubectl exec -n kube-system $CILIUMPOD1 -- cilium-dbg bpf ipcache list
kubectl exec -n kube-system $CILIUMPOD2 -- cilium-dbg bpf ipcache list
#
kubectl exec -n kube-system ds/cilium -- cilium-dbg bpf socknat list
kubectl exec -n kube-system $CILIUMPOD0 -- cilium-dbg bpf socknat list
kubectl exec -n kube-system $CILIUMPOD1 -- cilium-dbg bpf socknat list
kubectl exec -n kube-system $CILIUMPOD2 -- cilium-dbg bpf socknat list
via뒤에 있는 172.20.0.12의 정체가 궁금할 텐데 이는 router의 IP임을 확인 할 수 있다. 
파드간 통신 확인
curl파드로 부터 반복접근을 시도 해보자.
1
2
3
# 통신 확인
kubectl exec -it curl-pod -- curl webpod | grep Hostname
kubectl exec -it curl-pod -- sh -c 'while true; do curl -s --connect-timeout 1 webpod | grep Hostname; echo "---" ; sleep 1; done'
일단 3개의 파드가 모두 뜨는 것을 확인 할 수 있다.

1
2
3
# k8s-w0 노드에 배포된 webpod 파드 IP 지정
export WEBPOD=$(kubectl get pod -l app=webpod --field-selector spec.nodeName=k8s-w0 -o jsonpath='{.items[0].status.podIP}')
echo $WEBPOD
Overlay Network는 router를 경유하는데 vxlan의 포트번호 8472로 설정해준다.
1
2
# 신규 터미널 [router]
tcpdump -i any udp port 8472 -nn
1
kubectl exec -it curl-pod -- ping -c 2 -w 1 -W 1 $WEBPOD
먼저 eth1 In 과 eth2 Out이 보인다. k8s-ctr(192.168.10.100)에서 k8s-w0(192.168.20.100)으로 요청을 보내고 있는데 eth1로 들어와서 eth2로 나간다는 것을 알 수있다. 
두번째로 172.20.0.158이 보이는데 Inner Header의 정보를 볼 수 있다. 
실제로 Router에서 tcpdump를 확인해보자.
1
2
3
4
5
# 신규 터미널 [router]
tcpdump -i any udp port 8472 -w /tmp/vxlan.pcap
tshark -r /tmp/vxlan.pcap -d udp.port==8472,vxlan
termshark -r /tmp/vxlan.pcap
termshark -r /tmp/vxlan.pcap -d udp.port==8472,vxlan
termshark -r /tmp/vxlan.pcap -d udp.port==8472,vxlan 로 확인, Filter에 http를 입력한다. 특정 트래픽을 선택하면 Outer Header에 SrcIP : 192.168.10.100 (k8s-ctr), DstIP: 192.168.20.100(k8s-w0) 로 되어 있는 것을 확인할 수 있다. Router는 여기까지만 확인하며 (L2/L3까지만 확인 후) 뒷단의 페이로드는 확인하지 않는다. 따라서 7번째 줄의 Src: 172.20.0.158, Dst: 172.20.2.115가 있더라도 무시할 수 있는 것이다. 
VXLAN 모드임도 확인할 수 있다. 디켑슐레이션하는 포트를 8472로 해야 확인 할 수 있다. 
Inner Header에 파드 to 파드 IP를 확인할 수 있다. 
Hubble
1
2
3
4
5
6
# hubble relay 포트 포워딩 실행
cilium hubble port-forward&
hubble status
# flow log 모니터링
hubble observe -f --protocol tcp --pod curl-pod
허블에서도 아래와 같이 to-overlay로 Overlay Network임을 확인 할 수 있다. 
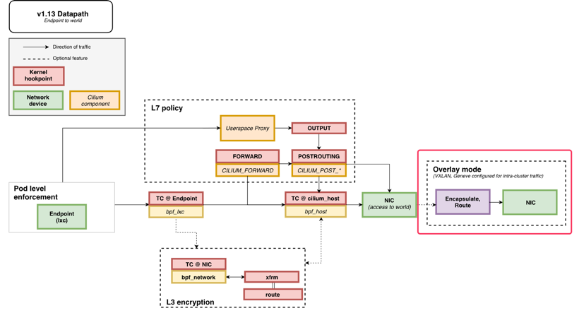
지금까지의 과정이 Datapath의 중 Encapsulate, Route에 해당한다. 
GENEVE MODE 확인
VXLAN 대신 GENEVE 모드로 변경 설정 후 설정 상태와 통신 트래픽을 확인한다. 결과적으로 설정과 트래픽 확인측면에서는 VXLAN과 차이는 보이지 않는다.
커널 구성 옵션 확인
1
2
3
4
5
# [커널 구성 옵션] Requirements for Tunneling and Routing
grep -E 'CONFIG_VXLAN=y|CONFIG_VXLAN=m|CONFIG_GENEVE=y|CONFIG_GENEVE=m|CONFIG_FIB_RULES=y' /boot/config-$(uname -r)
CONFIG_FIB_RULES=y # 커널에 내장됨
CONFIG_VXLAN=m # 모듈로 컴파일됨 → 커널에 로드해서 사용
CONFIG_GENEVE=m # 모듈로 컴파일됨 → 커널에 로드해서 사용
GENEVE 모드로 커널 로드한다. k8s-w0, k8s-w1 노드에도 동일하게 적용해준다.
1
2
modprobe geneve # modprobe geneve
lsmod | grep -E 'vxlan|geneve'
트래픽 반복접근 해두기
1
2
3
4
5
6
# k8s-w1 노드에 배포된 webpod 파드 IP 지정
export WEBPOD1=$(kubectl get pod -l app=webpod --field-selector spec.nodeName=k8s-w1 -o jsonpath='{.items[0].status.podIP}')
echo $WEBPOD1
# 반복 ping 실행해두기
kubectl exec -it curl-pod -- ping $WEBPOD1
cilium 업그레이드를 진행하자. vxlan 대신 --set tunnelProtocol=geneve로 바꾸어 아래 명령어를 실행한다.
1
2
3
4
5
6
7
# 업그레이드
helm upgrade cilium cilium/cilium --namespace kube-system --version 1.18.0 --reuse-values \
--set routingMode=tunnel --set tunnelProtocol=geneve \
--set autoDirectNodeRoutes=false --set installNoConntrackIptablesRules=false
# 데몬셋 재실행
kubectl rollout restart -n kube-system ds/cilium
설정을 확인하자.
1
2
3
# 설정 확인
cilium features status
cilium features status | grep datapath_network
아래와 같이 cilium_feature_datapath_network mode=overlay-geneve가 YES로 되어있고 각 3개의 노드가 모두 활성화 되어있다.
인터페이스 확인
1
ip -c addr show dev cilium_geneve
라우팅 정보 확인 : k8s node 간 다른 네트워크 대역에 있더라도, 파드의 네트워크 대역 정보가 라우팅에 올라왔다!
1
ip -c route | grep cilium_host
이전과 마찬가지로 via 뒤에 있는 172.20.0.133은 라우터 ip주소이다.
이제 통신을 확인하자.
1
2
3
4
5
6
7
8
# 통신 확인
kubectl exec -it curl-pod -- curl webpod | grep Hostname
kubectl exec -it curl-pod -- sh -c 'while true; do curl -s --connect-timeout 1 webpod | grep Hostname; echo "---" ; sleep 1; done'
# k8s-w0 노드에 배포된 webpod 파드 IP 지정
export WEBPOD=$(kubectl get pod -l app=webpod --field-selector spec.nodeName=k8s-w0 -o jsonpath='{.items[0].status.podIP}')
echo $WEBPOD
vxlan는 포트번호 8472를 geneve의 경우 6081로 설정
1
2
3
4
5
6
7
8
# 신규 터미널 [router]
tcpdump -i any udp port 6081 -nn
#
kubectl exec -it curl-pod -- ping -c 2 -w 1 -W 1 $WEBPOD
# 신규 터미널 [router] : 라우팅이 어떻게 되는가?
tcpdump -i any icmp -nn
1
2
3
4
5
6
7
8
9
10
11
12
# 반복 접속
kubectl exec -it curl-pod -- curl webpod | grep Hostname
kubectl exec -it curl-pod -- sh -c 'while true; do curl -s --connect-timeout 1 webpod | grep Hostname; echo "---" ; sleep 1; done'
# 신규 터미널 [router]
tcpdump -i any udp port 6081 -w /tmp/geneve.pcap
tshark -r /tmp/vxlan.pcap -d udp.port==6081,geneve
termshark -r /tmp/geneve.pcap
termshark -r /tmp/geneve.pcap -d udp.port==6081,geneve
# 신규 터미널 [k8s-ctr] hubble flow log 모니터링 : overlay 통신 모드 확인!
hubble observe -f --protocol tcp --pod curl-pod
vxlan과 큰 차이는 없이 eth1 인입 eth2로 아웃되는 것이 보이며 inner header도 확인가능하다.
GENEVE모드이므로 아래와 같이 Generic Network Virtualization Encapsulation, VNI: 0x000cba가 확인이 가능하다.
hubble flow log 모니터링을 진행하자. to-overlay가 확인되며 overlay 통신모드 확인이 가능하다.












